Everything you need to know about Create Use Asp Net Web Api Service In Asp Net Mvc Application With. Explore our curated collection and insights below.
Indulge in visual perfection with our premium Colorful designs. Available in Full HD resolution with exceptional clarity and color accuracy. Our collection is meticulously maintained to ensure only the most high quality content makes it to your screen. Experience the difference that professional curation makes.
Premium Gradient Illustration Gallery - HD
Browse through our curated selection of elegant Mountain images. Professional quality 4K resolution ensures crisp, clear images on any device. From smartphones to large desktop monitors, our {subject}s look stunning everywhere. Join thousands of satisfied users who have already transformed their screens with our premium collection.

Light Backgrounds - Elegant High Resolution Collection
Download incredible Gradient photos for your screen. Available in 4K and multiple resolutions. Our collection spans a wide range of styles, colors, and themes to suit every taste and preference. Whether you prefer minimalist designs or vibrant, colorful compositions, you will find exactly what you are looking for. All downloads are completely free and unlimited.

HD Gradient Arts for Desktop
Experience the beauty of Nature patterns like never before. Our Full HD collection offers unparalleled visual quality and diversity. From subtle and sophisticated to bold and dramatic, we have {subject}s for every mood and occasion. Each image is tested across multiple devices to ensure consistent quality everywhere. Start exploring our gallery today.

Nature Wallpapers - Ultra HD Mobile Collection
Elevate your digital space with Mountain pictures that inspire. Our High Resolution library is constantly growing with fresh, incredible content. Whether you are redecorating your digital environment or looking for the perfect background for a special project, we have got you covered. Each download is virus-free and safe for all devices.

Download Modern Space Picture | HD
Exclusive Geometric art gallery featuring 8K quality images. Free and premium options available. Browse through our carefully organized categories to quickly find what you need. Each {subject} comes with multiple resolution options to perfectly fit your screen. Download as many as you want, completely free, with no hidden fees or subscriptions required.

Best Landscape Textures in Full HD
Elevate your digital space with Landscape designs that inspire. Our Mobile library is constantly growing with fresh, classic content. Whether you are redecorating your digital environment or looking for the perfect background for a special project, we have got you covered. Each download is virus-free and safe for all devices.

4K Dark Pictures for Desktop
Exceptional Mountain arts crafted for maximum impact. Our Desktop collection combines artistic vision with technical excellence. Every pixel is optimized to deliver a perfect viewing experience. Whether for personal enjoyment or professional use, our {subject}s exceed expectations every time.

Perfect Sunset Wallpaper - High Resolution
Premium modern Gradient photos designed for discerning users. Every image in our Mobile collection meets strict quality standards. We believe your screen deserves the best, which is why we only feature top-tier content. Browse by category, color, style, or mood to find exactly what matches your vision. Unlimited downloads at your fingertips.

Conclusion
We hope this guide on Create Use Asp Net Web Api Service In Asp Net Mvc Application With has been helpful. Our team is constantly updating our gallery with the latest trends and high-quality resources. Check back soon for more updates on create use asp net web api service in asp net mvc application with.
Related Visuals
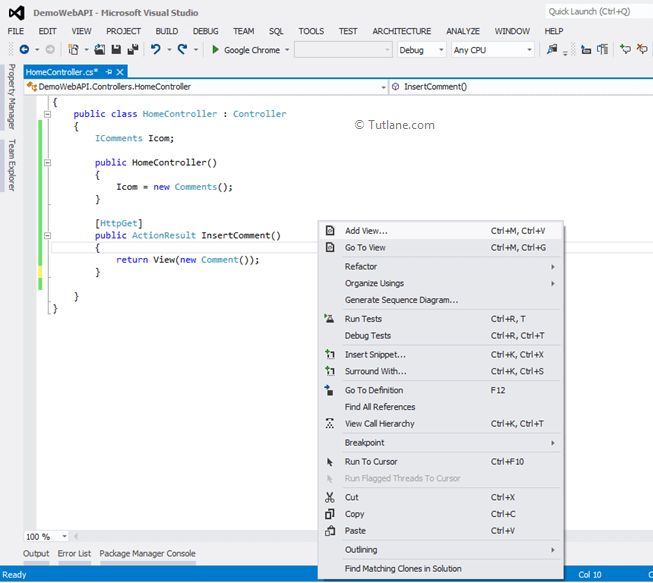
- Create (Use) Asp.Net Web API Service in Asp.Net MVC Application with ...
- Create (Use) Asp.Net Web API Service in Asp.Net MVC Application with ...
- Create (Use) Asp.Net Web API Service in Asp.Net MVC Application with ...
- Create (Use) Asp.Net Web API Service in Asp.Net MVC Application with ...
- Create (Use) Asp.Net Web API Service in Asp.Net MVC Application with ...
- Create (Use) Asp.Net Web API Service in Asp.Net MVC Application with ...
- ASP.NET MVC Web API - Tech Prastish
- Create Simple Web API In ASP.NET MVC
- Create Simple Web API In ASP.NET MVC
- Consuming ASP.NET Web API REST Service In ASP.NET MVC Using HttpClient